Japan
サイト内の現在位置を表示しています。
AWSとオンプレミスを一元監視するには?
WebSAM SystemManager Gブログ vol.1はじめまして、こんにちは!
SystemManager Gのブログ担当です。
「AWSとオンプレミス環境の監視を別々に管理していて、手間がかかっている…」
そんなお悩みを抱えている方は意外と多いのではないでしょうか? 第1回目のブログでは、そのようなお悩みを解決できるSystemManager Gを使ったAWS監視をご紹介します。
「監視ツールの統一で業務効率化を図りたい」
そんな方にぴったりの、実践的なユースケースと設定例を解説しますので、ぜひ最後までご覧ください!
目次
ユースケースの背景
以下の状況を前提としています。
- オンプレミス環境とAWSの両方でシステムを運用している
- オンプレミス環境では既にSystemManager Gによるサーバー監視を行っている
- AWS環境ではCloudWatchによる監視を行っている
- オンプレミス環境とAWS環境を一元監視したい
- オンプレミスとAWSのイベント(ログ)について時系列で一つの画面で確認したい
- 監視ツールの操作性を統一したい

MG=マネージャ、AG=エージェントを指しています。マネージャ、エージェントの詳細については下記のリンクをご確認ください。
https://jpn.nec.com/websam/systemmanagerg/system.html
SystemManager Gで統合監視を行う構成
オンプレミスのサーバーを監視していたSystemManager GにAWS監視オプションを追加するとオンプレミス、AWS両方を一つの画面で統合監視できるようになり、操作性も統一されます。また、障害を検知した場合にメール通報、パトライト点灯、TeamsやSlackといったチャットツールへの通報、コマンド実行も可能です!

上の図にある通り、SystemManager Gではメトリクス(性能情報)をAWS CloudWatchから、イベント(ログ)をAWS SQSから収集しています。
オンプレミスとAWSの統合監視イメージ
早速、SystemManager Gを使った統合監視の運用イメージを見てみましょう。オンプレミス環境とAWS環境が一つの画面でまとまっているので一目で状況がわかりますよね。

ダッシュボードを使用すれば、重点的に監視したい項目を選択して一元監視することができます。以下は性能情報を集中的に監視する場合のダッシュボードの例です。

イベント(ログ)※については以下のように一元監視できます。
※SystemManager Gではメッセージとして表示されます

「AWSの業務Aのイベントだけ見たい」、「オンプレミスのAgent001のイベントだけ見たい」など個別にイベントを見たい場合は画面左の該当のアイコンをクリックすると画面右下に個別のイベントが表示されます。

このような運用をするにはどうすればいいのでしょうか?設定方法を実際の画面を使って説明していきます。
事前に必要な設定
まずは以下の準備が必要です。
- SystemManager GマネージャのAWS監視コンポーネント(AWS Control Component)のインストールとサービス起動
- SystemManager G AWS監視エージェントのインストールとサービス起動
(補足)AWS監視エージェントはSystemManager Gマネージャと同居も可能ですし、別々のサーバーにインストールすることもできます。またCLUSTERPRO Xを利用したAWS監視エージェントの冗長化も可能です。 - SystemManager GマネージャへAWS監視オプションのライセンスを登録
上記については本ブログでは割愛させて頂きます。なお、詳細について確認されたい場合は下記リンクからお問合せください!
⇒WebSAM お問い合わせ
次にSystemManager GからAWSへ接続するためにAWS側で以下の情報を確認してください。
- IAMノード名
AWSのIAMユーザー名です。
例:taro - アクセスキー
AWSのIAMサービス画面から取得します。
例:CCBBxxxxxxxxxxxxxRWU - シークレットキー
AWSのIAMサービス画面から取得します。
例:8QUxxxxxxxxxxxxxxxxxxxxxxxxxxxxxxa+IS3zQ - Proxyホスト
プロキシサーバーを経由する場合に必要です。
例:http://proxy.xxx.co.jp - Proxyポート
プロキシサーバーを経由する場合に必要です。
例:80 - リージョン
接続テストに使用するリージョンです。
例:ap-northeast-1
AWSのアクセスキーとシークレットキーを確認するにはAWSマネージメントコンソールにログインします。
https://aws.amazon.com/jp/console/
画面左上の検索で”IAM”と入力し、IAMサービスを開きます。

画面左の”ユーザー”を選択し、画面右でSystemManager Gから接続するユーザー名を選択します。次に”セキュリティ認証情報”タブを選択します。

”アクセスキー”の作成ボタンをクリックします。”その他”を選択して次へ、”アクセスキーを作成”ボタンをクリックします。アクセスキーとシークレットアクセスキーが画面上に払い出されますのでコピーして保存します。
それでは取得したAWSへのアクセス情報をSystemManager Gへ登録します。WEBブラウザでSystemManager Gの画面にログインします。
http://SystemManager Gマネージャのホスト名:12080/portal/login
AWSへの接続設定の画面を表示します。画面上の”監視”―”設定”―”クラウド監視”を選択します。”クラウド監視”が表示されない場合はAWS監視オプションのライセンス登録操作が完了していない可能性がありますのでご確認ください。

画面左の”AWS” をクリック、AWS監視エージェント名が表示されるので選択し、画面上の”+” ボタンをクリックします。下記のIAMノード追加画面が表示されますので前述で準備したIAMノード名やアクセスキーなどの情報を登録します。

“接続テスト” ボタンをクリックし、右上に正常に接続できた旨の緑色のポップアップが表示されたら準備完了です!うまく接続できない場合はアクセスキーやProxyホストなどが正しく設定されているか、ポート(TCP443と80)の開放設定がされているか、SystemManager GマネージャのAWS監視コンポーネント(AWS Control Component)がインストールされているかなどをご確認ください。
ここまでで事前準備は完了です!
続いて、メトリクス(性能)やイベント(ログ)のモニタリング設定を行っていきましょう。
AWSのメトリクス(性能)監視
まずは、AWSの性能監視の設定を行っていきます。今回はRDSの性能を監視します! AWSの監視では、目的に応じて監視対象をグループ化(監視ノードを分けることが)できます。今回は「業務A」とします。
具体的な手順は以下の通りです。
- 画面左上の”+” ボタンをクリックします。
- 表示される画面で、任意の監視ノード名と、リージョンを指定します(本例では「ap-northeast-1」東京を指定)。
- “OK” ボタンをクリックします。

上図はサンプルで業務Bも設定しています。
“業務A” を選択し、“性能監視” ―画面右の鉛筆マークをクリック ― “監視項目の追加” をクリックします。

今回の例ではAWS/RDSの ”FreeStorageSpace” というメトリクスを監視します。なおSystemManager GのAWS監視で監視可能なメトリクスについては下記をご参照ください。

さらに鉛筆マークをクリックすることで上限と下限のしきい値も設定可能です。

30G以下で警告、20G以下で異常と設定します。システム要件に合わせてしきい値は変更してください。

それでは設定したグラフを見てみましょう!画面上の ”監視” タブ― “ノード” 画面で ”業務A” のノードを選択し、グラフマークをクリックするとグラフを参照できます。


メトリクスは最短で1分間隔で収集できます。データはSystemManager Gマネージャサーバのディスクが許す限り蓄積可能ですので3年分、5年分などのデータ収集もできます。コマンドを使ったメトリクスのCSV出力やRESTAPIを使ったJSONデータ出力も可能です。メトリクスの情報をCSVへ出力しExcelで自由な形式でレポートを作成できます。
またSystemManager Gの「分析/レポート」機能を使用して回帰直線を引くことができますので、データの増減傾向や下限傾向が簡単にわかるようになっています。下記はRDSのCPUUtilizationメトリクスの性能情報に回帰直線を引いた例です。今後の性能の推移が一目でわかります。

AWSのイベント(ログ)監視
次にAWSのイベント(ログ)監視を見ていきましょう。SystemManager G はAWS SQS からイベントを取得する仕組みなので、AWSのイベントをすべてSQSに集めて頂ければSystemManager GでAWSのイベントを統合監視できます!
まずはAWSの画面でAWS SQSのURLを確認します。AWS SQSサービスにてキューを作成し、下図のURLをコピー、保存してください。

次にSystemManager G の画面上の ”監視” ― ”設定” ― ”クラウド監視” を選択します。画面左の ”業務A” ― “イベント監視” ― 鉛筆マーク ― “イベント監視項目” の ”+” をクリックし、上でコピーしたURLを貼り付け、”適用”ボタンをクリックします。

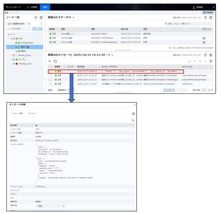
今回テストデータには以下のJSONデータを使用します。後述するSystemManager Gのフィルタ設定では "message" 項目に ”Authentication failed” という文字列が含まれていたら ”警告” として検知するように設定を入れたいと思います。

SystemManager Gの画面で鉛筆マークをクリックし、フィルタの ”+” ボタンをクリック、以下のフィルタ設定を入れます。

赤い枠で囲まれた項目の説明は以下の通りです。
- フィルタ名:任意で指定可能です
- キー名:JSONデータのキー名を '$' で区切り、JSONデータの階層構造は '.' で示します
- キー値:エラー項目内のmessageフィールドに「Authentication failed」という文字列が含まれている場合にフィルタがヒットします。「.*」などの正規表現も使用可能です
- 発行メッセージのカスタマイズ:このチェックボックスを有効にすると、フィルタにヒットしたメッセージ表示内容をユーザーがカスタマイズできます
- 重要度:デフォルト値は「正常」ですが、今回は「警告」に設定します
設定が完了したらAWS SQSの機能でテストデータを送信してみましょう!AWSの画面にログインし、AWS SQSの画面右上の ”メッセージを送受信” ボタンをクリック、メッセージ本文に上記のテストデータを貼り付け、“メッセージを送信” をクリックします。

SystemManager G の画面上部の ”監視” ― ”ノード” をクリックし、少し待つとSystemManager G の画面にイベント(ログ)が表示されます。重要度も警告になっていて、対処が必要なイベント(ログ)だとわかります。

イベントの内容はSystemManager Gの機能でよりわかりやすく変換可能ですが、そちらについては別のブログでご紹介いたします!なおデフォルトではイベントの監視間隔は5分となっています、監視間隔はご要件に応じて変更可能です。なお、最短は30秒です。

AWS監視を活用した統合監視について、具体的な設定イメージをご理解いただけたでしょうか?最後に、ライセンスの考え方をご紹介します。
AWS監視のライセンスの考え方
SystemManager GでAWS監視をご利用いただく場合には、下記のオプションライセンスが必要となります。ライセンスの購入方法については、弊社営業までお問い合わせください。
WebSAM SystemManager G Cloud Monitor (1 node) for Amazon Web Services
- 用途:AWSのメトリクス監視用ライセンス
- 必要ライセンス数:監視対象のクラウドサービスごとに必要
・例:RDSを2つ、Lambdaを2つ監視する場合 → 合計4ライセンスが必要
WebSAM SystemManager G Cloud Monitor (1 message queue) for Amazon Web Services
- 用途:AWSのイベント(ログ)監視用ライセンス
- 必要ライセンス数:SystemManager G が接続するAWS SQSキュー1つに1ライセンス必要
- 補足:SystemManager G はAWS SQSからイベント(ログ)を取得して監視します
ライセンス標準価格
詳細は以下URLでご確認をお願いいたします。
おわりに
今回のブログはいかがでしたか?SystemManager GでオンプレミスとAWSを統合的に監視するイメージが少しでも伝われば幸いです。AWS監視オプション以外でAzure監視オプションなどもありますが、そちらはまた別の機会にご紹介します!
SystemManager Gの60日間無償の試用版や、マニュアル、詳細な説明、デモなどをご希望の場合には弊社営業までお問合せください。
⇒WebSAM お問い合わせ
⇒ご購入前のお問い合わせ
SystemManager Gの基本を1日で習得できる、実践型のオンラインセミナーを定期的に開催しています!ぜひご参加ください。セミナーの内容は動画でもご覧いただけるので、ご都合に合わせてご利用いただけます。
https://jpn.nec.com/websam/systemmanagerg/event/index.html
[参考情報]
https://jpn.nec.com/websam/systemmanagerg/download.html
⇒紹介資料
本ブログは皆様から頂いた様々なお問合せを参考にして更新しております。今後も皆様のお役に立つ情報を発信して行きたいと考えておりますのでWebSAM SystemManager Gブログをよろしくお願いいたします。